|
<< Click to Display Table of Contents >> Web Service - PedidoConsultaUltimaAlteracao |
![]() ![]()
|
Consultar a data/hora da criação ou última atualização de um determinado pedido com o intuito de garantir que o processo de separação não seja confirmado caso o pedido sofra alguma alteração durante esse período. Necessidade de utilização de token gerado pela operação GetToken e armazenado no Header.
IMPORTANTE:
Todos os parametros e retornos estão no formato TEXTO. Para gravação de novos registros, UTILIZE CAIXA ALTA E NÃO CARACTERES ESPECIAIS (Ã, Ç, etc.).
Alguns parâmetros são arrays, permitindo mais de um filtro para o mesmo campo. São identificados com as iniciais 'sa' (String Array).
parData: "26/01/2021"
parNumeroDecimal: "10,09"
parTexto: "JOAO DA SILVA"
saEmpresa: ["11", "12"]
FILTROS:
parPedidoID: parâmetro obrigatório com código numérico contendo o ID do Pedido.
Endpoint: http://jundsoft.servehttp.com:10180/WService73/wsJUNDSOFT_V1.asmx/PedidoConsultaUltimaAlteracao
RETORNOS:
Todos os retornos de execução possuem a possibilidade de execução com sucesso exibindo as informações solicitadas no formato esperado ou com erros que são capturados, cuja descrição é exibida na propriedade sErro.

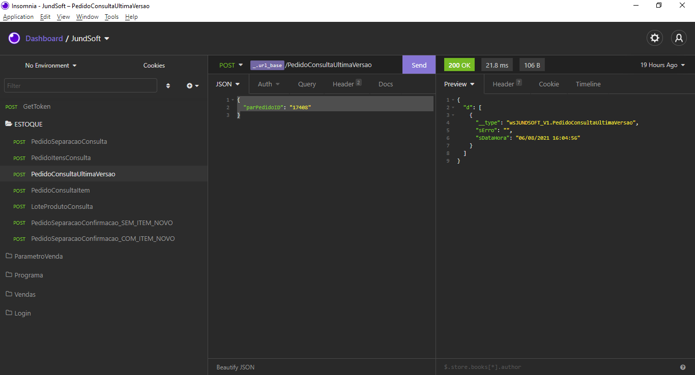
Filtro aplicado:
{
"parPedidoID": "17408"
}
Retorno:
{
"d": [
{
"__type": "wsJUNDSOFT_V1.PedidoConsultaUltimaVersao",
"sErro": "",
"sDataHora": "06/08/2021 16:04:56"
}
]
}